트위터(Twitter)

개요

트위터(Twitter)는 쇼셜 네트워크 서비스(Social Network Service:SNS)하기 위한 Twitter를 연동 기능을 제공한다.

설명

  • 트위터(Twitter)는 트위터와 연동하기 위한 목적으로 트위터는 등록, 등록결과조회, 목록조회, 계정관리의 기능을 수반한다.
  ① 트위터 수신(목록)-인증 : 트위터 인증화면을 보여주기 위한 메인페이지
  ② 트위터 수신(목록)-인증키입력 : 트위터 정보를 등록하고, 등록 결과를 조회한다.
  ③ 트위터 등록 : 트위터 글을 등록한다.
  ④ 트위터 등록 결과조회 : 등록된 트위터 글의 결과를 조회한다.
  ⑤ 트위터 목록 : 등록된 트위터 정보를 조회한다.
  ⑥ 트위터 인증키 관리 : 등록된 트위터 인증키 정보를 변경한다.

관련소스

유형대상소스명비고
Controlleregovframework.com.uss.ion.tir.web.EgovTwitterController.java트위터 관리를 위한 컨트롤러 클래스
Serviceegovframework.com.uss.ion.tir.service.EgovTwitterTrnsmitService.java트위터 관리를 위한 서비스 인터페이스
ServiceImplegovframework.com.uss.ion.tir.service.impl.EgovTwitterTrnsmitServiceImpl.java트위터 관리를 위한 서비스 구현 클래스
DAOegovframework.com.uss.ion.tir.service.impl.RssTagManageDao.java트위터 관리를 위한 데이터처리 클래스
Modelegovframework.com.uss.ion.tir.service.TwitterInfo.java트위터 관리를 위한 Model 클래스
JSP/WEB-INF/jsp/egovframework/uss/ion/tir/EgovTwitterMain.jsp트위터 메인 jsp페이지
JSP/WEB-INF/jsp/egovframework/uss/ion/tir/EgovTwitterPopup.jsp트위터 Consumer key/Consumer secret 인증을 위한 jsp페이지
JSP/WEB-INF/jsp/egovframework/uss/ion/tir/EgovTwitterPopupActor.jsp트위터 Consumer key/Consumer secret 인증 처리를 위한 jsp페이지
JSP/WEB-INF/jsp/egovframework/uss/ion/tir/EgovTwitterPopupProcess.jspTwitter.com에 인증후 Return 받는 jsp페이지
JSP/WEB-INF/jsp/egovframework/uss/ion/tir/EgovTwitterTrnsmit.jsp트위터 송신(등록)을 위한 jsp페이지
JSP/WEB-INF/jsp/egovframework/uss/ion/tir/EgovTwitterTrnsmitResult.jsp트위터 송신(등록)후 결과 확인을 위한 jsp페이지
JSP/WEB-INF/jsp/egovframework/uss/ion/tir/EgovTwitterRecptn.jsp트위터 목록조회를 위한 jsp페이지
QUERY XMLresources/egovframework/mapper/com/uss/ion/tir/EgovTwitter_SQL_altibase.xml트위터 Altibase용 QUERY XML
QUERY XMLresources/egovframework/mapper/com/uss/ion/tir/EgovTwitter_SQL_cubrid.xml트위터 Cubrid용 QUERY XML
QUERY XMLresources/egovframework/mapper/com/uss/ion/tir/EgovTwitter_SQL_maria.xml트위터 Maria용 QUERY XML
QUERY XMLresources/egovframework/mapper/com/uss/ion/tir/EgovTwitter_SQL_mysql.xml트위터 MySQL용 QUERY XML
QUERY XMLresources/egovframework/mapper/com/uss/ion/tir/EgovTwitter_SQL_oracle.xml트위터 Oracle용 QUERY XML
QUERY XMLresources/egovframework/mapper/com/uss/ion/tir/EgovTwitter_SQL_postgres.xml트위터 Postgres용 QUERY XML
QUERY XMLresources/egovframework/mapper/com/uss/ion/tir/EgovTwitter_SQL_tibero.xml트위터 Tibero용 QUERY XML
QUERY XMLresources/egovframework/mapper/com/uss/ion/tir/EgovTwitter_SQL_goldilocks.xml트위터 Goldilocks용 QUERY XML
Validator Rule XMLresources/egovframework/validator/validator-rules.xmlValidator Rule을 정의한 XML
Validator XMLresources/egovframework/validator/com/uss/ion/tir/TwitterInfo.xml트위터 Validator XML
Message propertiesresources/egovframework/message/com/uss/ion/tir/message_ko.properties트위터 Message properties(한글)
Message propertiesresources/egovframework/message/com/uss/ion/tir/message_en.properties트위터 Message properties(영문)

클래스 다이어그램

관련테이블

테이블명테이블명(영문)비고
트위터계정관리COMTNTWITTER트위터계정을 관리하기 위한 속성정보를 정의하고, 관리한다.

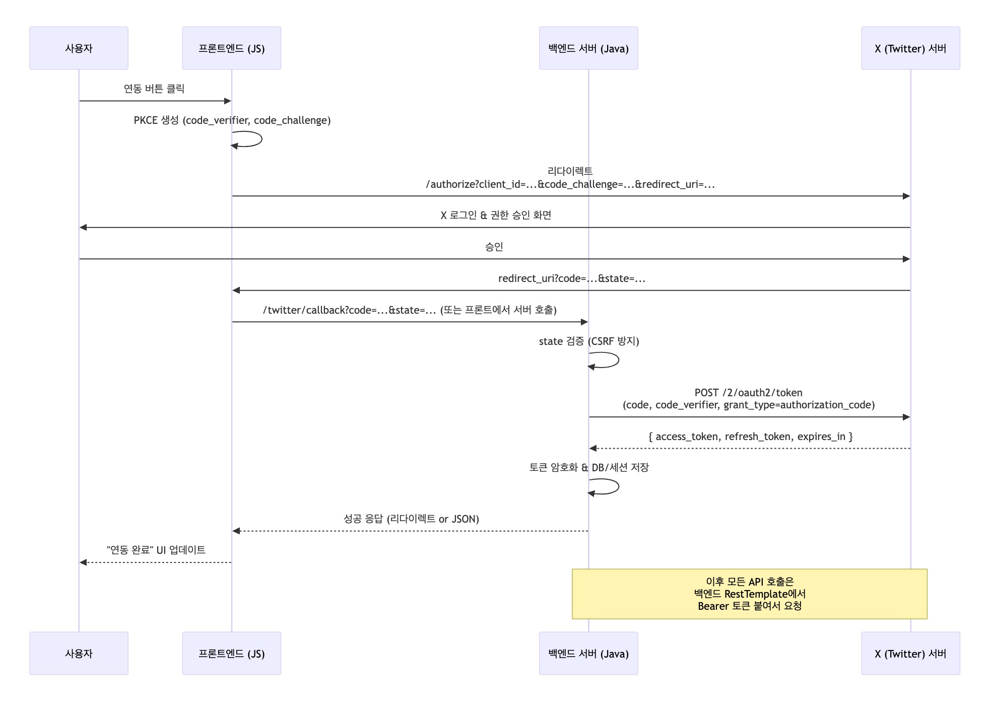
인증 흐름

관련화면 및 수행메뉴얼

트위터 수신(목록)-인증

트위터 수신(목록)-인증키입력 팝업창을 호출하기 위한 화면을 제공한다. (트위터 앱등록 안내 페이지)


트위터 수신(목록)-인증키입력

트위터 ConsumerKey, ConsumerSecret 키를 인증받기 위한 화면을 제공한다.

인증키 요청을 완료하고, https://twitter.com 화면으로 이동 되면 ID/PW번호를 입력후 Allow를 요청한다.

전송 : 트위터 인증키(ConsumerKey,ConsumerSecret)를 인증을 요청한다.


트위터 등록

트위터에 글을 등록하기 위한 화면을 제공한다.

전송 : 작성된 트위터 글을 등록을 요청한다.


트위터 등록 결과조회

트위터에 글을 등록 후 결과 상태를 확인 할 수 있는 화면을 제공한다.

확인 : 트위터 등록 화면으로 이동한다.


트위터 인증키 관리

트위터 인증키를 자동으로 관리 할수 있는 화면을 제공한다.

전송 : 작성 혹은 수정된 트위터 인증키를 전송한다.


트위터 OAuth 2.0 인증키 발급절차

1) https://developer.x.com/en 트위터 사이트에 로그인 후 개발자 등록을 한다.
2) Developer Portal 버튼을 클릭하고 등록 페이지에 아래와 같이 서비스를 등록한다.




※ Callback URL: http://common.egovframe.go.kr/twitter/callback.do
(키 발급 후 리턴되는 경로로 EgovTwitterOAuthService의 REDURECT_URI 과 EgovTwitterOAuthController의 콜백 메소드 호출경로와 일치하여야 함)

3) Client Id, Client Secret 등이 아래와 같이 발급된다.



 
egovframework/com/v5.0/uss/twitter_트위터.txt · 마지막 수정: 2026/02/27 01:42 (외부 편집기)
 
이 위키의 내용은 다음의 라이센스에 따릅니다 :CC Attribution-Noncommercial-Share Alike 3.0 Unported
전자정부 표준프레임워크 라이센스(바로가기)

전자정부 표준프레임워크 활용의 안정성 보장을 위해 위험성을 지속적으로 모니터링하고 있으나, 오픈소스의 특성상 문제가 발생할 수 있습니다.
전자정부 표준프레임워크는 Apache 2.0 라이선스를 따르고 있는 오픈소스 프로그램입니다. Apache 2.0 라이선스에 따라 표준프레임워크를 활용하여 발생된 업무중단, 컴퓨터 고장 또는 오동작으로 인한 손해 등에 대해서 책임이 없습니다.
Recent changes RSS feed CC Attribution-Noncommercial-Share Alike 3.0 Unported Donate Powered by PHP Valid XHTML 1.0 Valid CSS Driven by DokuWiki