egovframework:com:sym:tbm:tbp:troblprocess.png

troblprocess.png

troblprocess.png

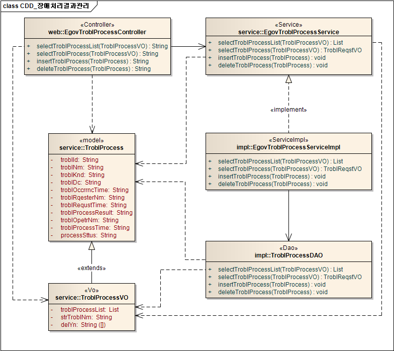
← 뒤로 장애처리결과관리

날짜:
2026/03/31 08:06
파일 이름:
troblprocess.png
포맷:
PNG
크기:
79KB