egovframework:com:utl:sys:pxy:proxysvc.png

proxysvc.png

proxysvc.png

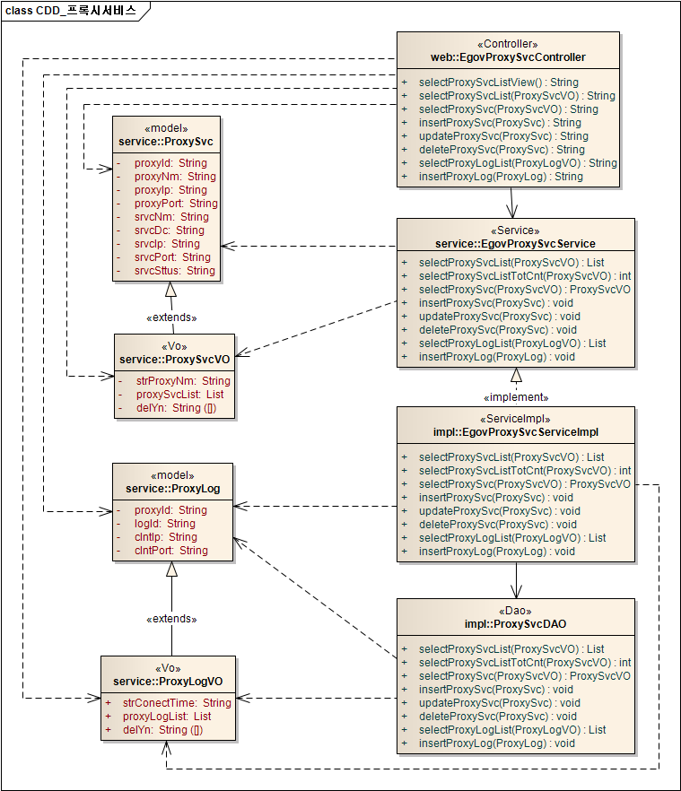
← 뒤로 프록시서비스

날짜:
2026/03/31 08:07
파일 이름:
proxysvc.png
포맷:
PNG
크기:
133KB