egovframework:com:utl:sys:srm:serverresrcemntrng.png
serverresrcemntrng.png
← 뒤로
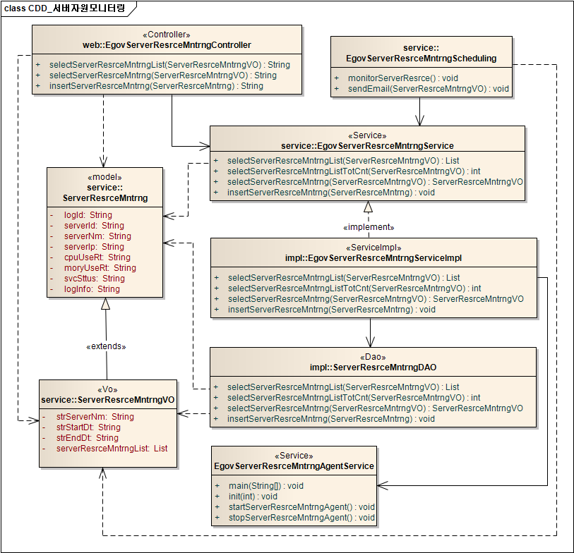
서버자원모니터링
날짜:
2026/03/31 08:07
파일 이름:
serverresrcemntrng.png
포맷:
PNG
크기:
119KB