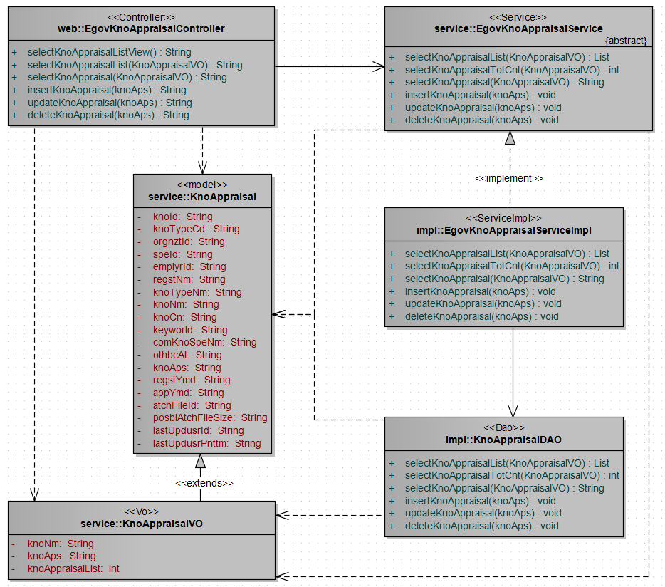
egovframework:com:dam:app:appraisal_class.png

appraisal_class.png

appraisal_class.png

← 뒤로 지식평가관리

날짜:
2026/03/31 08:05
파일 이름:
appraisal_class.png
포맷:
PNG
크기:
108KB