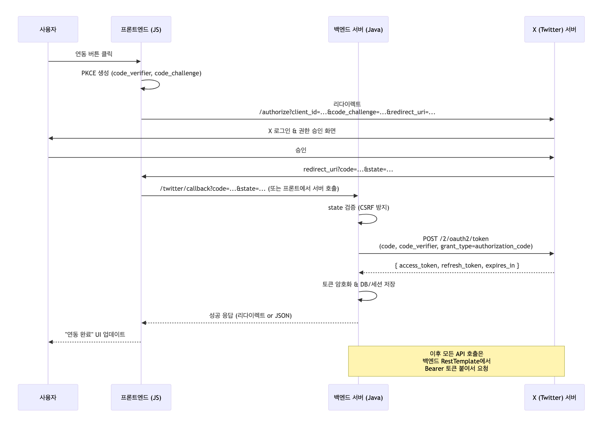
egovframework:com:v5.0:uss:ion:tir:x_인증흐름1.png
x_%EC%9D%B8%EC%A6%9D%ED%9D%90%EB%A6%841.png
← 뒤로
twitter_트위터
날짜:
2026/02/27 01:41
파일 이름:
x_%EC%9D%B8%EC%A6%9D%ED%9D%90%EB%A6%841.png
포맷:
PNG
크기:
160KB