이 페이지의 구성
UML 기반 Code Generation
UML 기반 Code Generation
개요
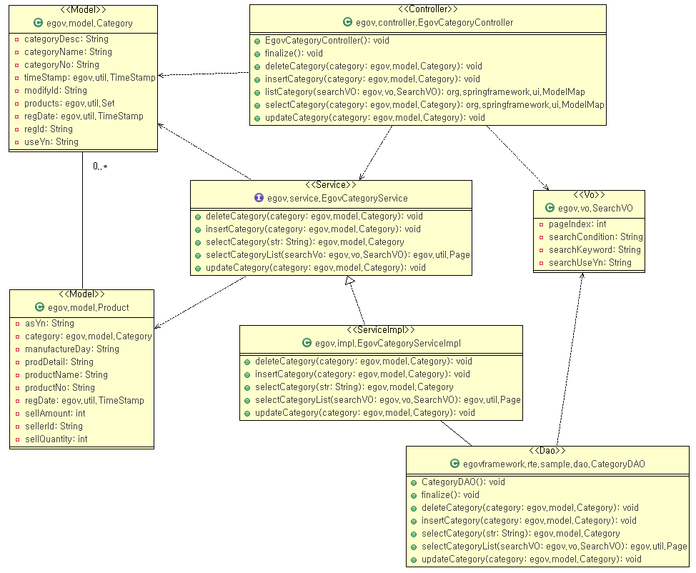
클래스 다이어그램에서 정의한 모델을 통해 eGovFrame에 기반한 자바 코드를 자동 생성하는 기능이다. Model, Service, ServiceImpl, Controller, Vo, Dao 등의 스테레오 타입을 지원하여 모델간 관계에 따른 Spring Annotation을 자동생성한다.
사용법
-
개발하고자 하는 프로그램의 클래스 다이어그램을 작성한다.
-
마우스 오른쪽 버튼을 클릭하여 eGovFrame > Model Based CodeGen을 선택한다.
-
Code Gen. 할 대상 클래스를 선택하고 소스를 저장할 프로젝트와 폴더를 선택하고 Finish 버튼을 클릭한다.
-
생성된 소스파일을 확인한다.